5G NR Mobility – Handover
byRahul Kaundalon
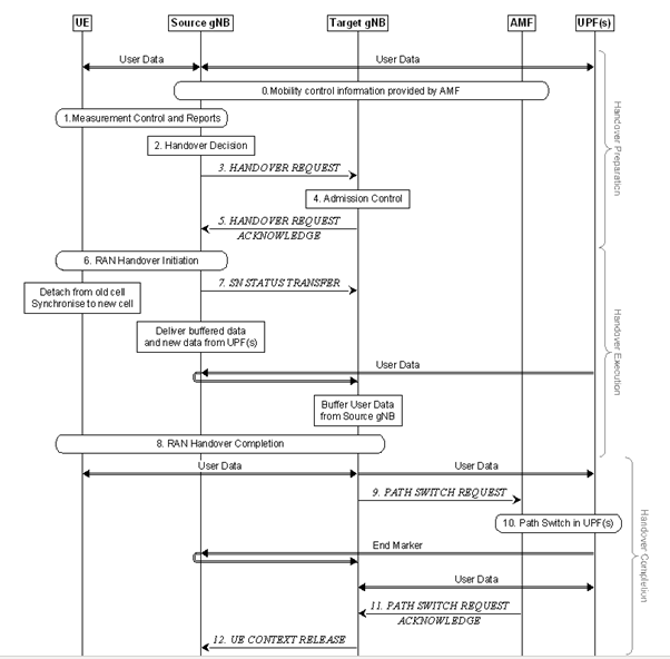
C-Plane Handling – The intra-NR RAN handover performs the preparation and execution phase of the handover procedure performed without involvement of the 5GC, i.e. preparation messages are directly exchanged between the gNBs. The release of the resources at the source gNB during the handover completion phase is triggered by the target gNB. The figure below depicts the basic handover scenario where neither the AMF nor the UPF changes:

Intra-AMF/UPF Handover
0. The UE context within the source gNB contains information regarding roaming and access restrictions which were provided either at connection establishment or at the last TA update.
1. The source gNB configures the UE measurement procedures and the UE reports according to the measurement configuration.
2. The source gNB decides to handover the UE, based on MeasurementReport and RRM information.
3. The source gNB issues a Handover Request message to the target gNB passing a transparent RRC container with necessary information to prepare the handover at the target side. The information includes at least the target cell ID, KgNB*, the C-RNTI of the UE in the source gNB, RRM-configuration including UE inactive time, basic AS-configuration including antenna Info and DL Carrier Frequency, the current QoS flow to DRB mapping rules applied to the UE, the SIB1 from source gNB, the UE capabilities for different RATs, PDU session related information, and can include the UE reported measurement information including beam-related information if available. The PDU session related information includes the slice information and QoS flow level QoS profile(s).
NOTE: After issuing a Handover Request, the source gNB should not reconfigure the UE, including performing Reflective QoS flow to DRB mapping.
4. Admission Control may be performed by the target gNB. Slice-aware admission control shall be performed if the slice information is sent to the target gNB. If the PDU sessions are associated with non-supported slices the target gNB shall reject such PDU Sessions.
5. The target gNB prepares the handover with L1/L2 and sends the HANDOVER REQUEST ACKNOWLEDGE to the source gNB, which includes a transparent container to be sent to the UE as an RRC message to perform the handover.
6. The source gNB triggers the Uu handover by sending an RRCReconfiguration message to the UE, containing the information required to access the target cell: at least the target cell ID, the new C-RNTI, the target gNB security algorithm identifiers for the selected security algorithms. It can also include a set of dedicated RACH resources, the association between RACH resources and SSB(s), the association between RACH resources and UE-specific CSI-RS configuration(s), common RACH resources, and system information of the target cell, etc.
7. The source gNB sends the SN STATUS TRANSFER message to the target gNB.
8. The UE synchronises to the target cell and completes the RRC handover procedure by sending RRCReconfigurationComplete message to target gNB.
9. The target gNB sends a PATH SWITCH REQUEST message to AMF to trigger 5GC to switch the DL data path towards the target gNB and to establish an NG-C interface instance towards the target gNB.
10. 5GC switches the DL data path towards the target gNB. The UPF sends one or more “end marker” packets on the old path to the source gNB per PDU session/tunnel and then can release any U-plane/TNL resources towards the source gNB.
11. The AMF confirms the PATH SWITCH REQUEST message with the PATH SWITCH REQUEST ACKNOWLEDGE message.
12. Upon reception of the PATH SWITCH REQUEST ACKNOWLEDGE message from the AMF, the target gNB sends the UE CONTEXT RELEASE to inform the source gNB about the success of the handover. The source gNB can then release radio and C-plane related resources associated to the UE context. Any ongoing data forwarding may continue.
The RRM configuration can include both beam measurement information (for layer 3 mobility) associated to SSB(s) and CSI-RS(s) for the reported cell(s) if both types of measurements are available. Also, if CA is configured, the RRM configuration can include the list of best cells on each frequency for which measurement information is available. And the RRM measurement information can also include the beam measurement for the listed cells that belong to the target gNB.
The common RACH configuration for beams in the target cell is only associated to the SSB(s). The network can have dedicated RACH configurations associated to the SSB(s) and/or have dedicated RACH configurations associated to CSI-RS(s) within a cell. The target gNB can only include one of the following RACH configurations in the Handover Command to enable the UE to access the target cell:
i) Common RACH configuration;
ii) Common RACH configuration + Dedicated RACH configuration associated with SSB;
iii) Common RACH configuration + Dedicated RACH configuration associated with CSI-RS.
The dedicated RACH configuration allocates RACH resource(s) together with a quality threshold to use them. When dedicated RACH resources are provided, they are prioritized by the UE and the UE shall not switch to contention-based RACH resources as long as the quality threshold of those dedicated resources is met. The order to access the dedicated RACH resources is up to UE implementation.
U-Plane Handling –
The U-plane handling during the Intra-NR-Access mobility activity for UEs in RRC_CONNECTED takes the following principles into account to avoid data loss during HO:
– During HO preparation, U-plane tunnels can be established between the source gNB and the target gNB;
– During HO execution, user data can be forwarded from the source gNB to the target gNB;
– Forwarding should take place in order as long as packets are received at the source gNB from the UPF or the source gNB buffer has not been emptied.
– During HO completion:
– The target gNB sends a path switch request message to the AMF to inform that the UE has gained access and the AMF then triggers path switch related 5GC internal signalling and actual path switch of the source gNB to the target gNB in UPF;
– The source gNB should continue forwarding data as long as packets are received at the source gNB from the UPF or the source gNB buffer has not been emptied.
For RLC-AM bearers:
– For in-sequence delivery and duplication avoidance, PDCP SN is maintained on a per DRB basis and the source gNB informs the target gNB about the next DL PDCP SN to allocate to a packet which does not have a PDCP sequence number yet (either from source gNB or from the UPF).
– For security synchronisation, HFN is also maintained and the source gNB provides to the target one reference HFN for the UL and one for the DL i.e. HFN and corresponding SN.
– In both the UE and the target gNB, a window-based mechanism is used for duplication detection and reordering.
– The occurrence of duplicates over the air interface in the target gNB is minimised by means of PDCP SN based reporting at the target gNB by the UE. In uplink, the reporting is optionally configured on a per DRB basis by the gNB and the UE should first start by transmitting those reports when granted resources are in the target gNB. In downlink, the gNB is free to decide when and for which bearers a report is sent and the UE does not wait for the report to resume uplink transmission.
– The target gNB re-transmits and prioritizes all downlink data forwarded by the source gNB (i.e. the target gNB should first send all forwarded PDCP SDUs with PDCP SNs, then all forwarded downlink PDCP SDUs without SNs before sending new data from 5GC), excluding PDCP SDUs for which the reception was acknowledged through PDCP SN based reporting by the UE.
NOTE: Lossless delivery when a QoS flow is mapped to a different DRB at handover, requires the old DRB to be configured in the target cell. For in-order delivery in the DL, the target gNB should first transmit the forwarded PDCP SDUs on the old DRB before transmitting new data from 5GCN on the new DRB. In the UL, the target gNB should not deliver data of the QoS flow from the new DRB to 5GCN before receiving the end marker on the old DRB from the UE.
– The UE re-transmits in the target gNB all uplink PDCP SDUs starting from the oldest PDCP SDU that has not been acknowledged at RLC in the source, excluding PDCP SDUs for which the reception was acknowledged through PDCP SN based reporting by the target.
For RLC-UM bearers:
– The PDCP SN and HFN are reset in the target gNB;
– No PDCP SDUs are retransmitted in the target gNB;
– The target gNB prioritises all downlink SDAP SDUs forwarded by the source gNB over the data from the core network;
NOTE: To minimise losses when a QoS flow is mapped to a different DRB at handover, the old DRB needs to be configured in the target cell. For in-order delivery in the DL, the target gNB should first transmit the forwarded PDCP SDUs on the old DRB before transmitting new data from 5GCN on the new DRB. In the UL, the target gNB should not deliver data of the QoS flow from the new DRB to 5GCN before receiving the end marker on the old DRB from the UE.
– The UE does not retransmit any PDCP SDU in the target cell for which transmission had been completed in the source cell.
Reference – 3GPP
